ONNX 概念

ONNX 可以比作一种专门用于数学函数的编程语言。它定义了机器学习模型需要使用这种语言来实现其推理功能的所有必要操作。线性回归可以用以下方式表示:

def onnx_linear_regressor(X):
    "ONNX code for a linear regression"
    return onnx.Add(onnx.MatMul(X, coefficients), bias)

这个例子与开发人员在 Python 中编写的表达式非常相似。它也可以表示为一个图,逐步展示如何转换特征以获得预测。这就是为什么使用 ONNX 实现的机器学习模型通常被称为 ONNX 图

../_images/linreg1.png

ONNX 旨在提供一种通用的语言,任何机器学习框架都可以使用它来描述其模型。第一个场景是使机器学习模型更容易部署到生产环境中。ONNX 解释器(或 运行时)可以在部署环境中专门为此任务实现和优化。通过 ONNX,可以构建一个独特的流程来部署模型到生产环境,并且独立于用于构建模型的学习框架。onnx 实现了一个 Python 运行时,可用于评估 ONNX 模型和评估 ONNX 操作。这旨在阐明 ONNX 的语义,并帮助理解和调试 ONNX 工具和转换器。它不打算用于生产,性能也不是目标(参见 onnx.reference)。

输入、输出、节点、初始化器、属性

构建 ONNX 图意味着使用 ONNX 语言或更准确地说,使用 ONNX 运算符 实现一个函数。线性回归将以这种方式编写。以下几行不遵循 Python 语法。它只是一种伪代码,用于说明模型。

Input: float[M,K] x, float[K,N] a, float[N] c
Output: float[M, N] y

r = onnx.MatMul(x, a)
y = onnx.Add(r, c)

此代码实现了一个函数 f(x, a, c) -> y = x @ a + c。其中 xac输入y输出r 是中间结果。MatMulAdd节点。它们也有输入和输出。节点还有一个类型,是 ONNX 运算符 中的一个运算符。此图是根据 一个简单示例:线性回归 部分中的示例构建的。

该图还可以有一个初始化器。当输入永不改变(例如线性回归的系数)时,将其转换为存储在图中的常量效率最高。

Input: float[M,K] x
Initializer: float[K,N] a, float[N] c
Output: float[M, N] xac

xa = onnx.MatMul(x, a)
xac = onnx.Add(xa, c)

在视觉上,该图将如下所示。右侧描述了运算符 Add,其中第二个输入定义为一个初始化器。此图是通过此代码 初始化器,默认值 获得的。

Snapshot of Netron

属性是运算符的固定参数。运算符 Gemm 有四个属性:alphabetatransAtransB。除非运行时通过其 API 允许,否则一旦加载了 ONNX 图,这些值就不能更改,并且在所有预测中都保持不变。

使用 protobuf 序列化

将机器学习模型部署到生产环境通常需要复制用于训练模型的整个生态系统,大多数情况下使用 docker。一旦模型转换为 ONNX,生产环境只需要一个运行时来执行用 ONNX 运算符定义的图。这个运行时可以用任何适合生产应用程序的语言开发,如 C、Java、Python、JavaScript、C#、Webassembly、ARM 等。

但要实现这一点,ONNX 图需要保存。ONNX 使用 protobuf 将图序列化为一个块(参见 解析和序列化)。它的目标是尽可能优化模型大小。

元数据

机器学习模型不断更新。重要的是要跟踪模型版本、模型作者以及它是如何训练的。ONNX 提供了在模型本身中存储额外数据的可能性。

  • doc_string:此模型的人类可读文档。

    允许使用 Markdown。

  • domain:反向 DNS 名称,用于指示模型命名空间或域,

    例如,“org.onnx”

  • metadata_props:作为字典 map<string,string> 的命名元数据,

    (values, keys) 应该是不同的。

  • model_author:逗号分隔的姓名列表,

    模型作者的个人姓名和/或他们的组织。

  • model_license:模型的许可证的知名名称或 URL

    根据该许可证提供模型。

  • model_version:模型本身的版本,编码为整数。

  • producer_name:用于生成模型的工具名称。

  • producer_version:生成工具的版本。

  • training_info:一个可选的扩展,包含

    训练信息(参见 TrainingInfoProto

可用运算符和域列表

主要列表在此处描述:ONNX 运算符。它合并了标准矩阵运算符(Add、Sub、MatMul、Transpose、Greater、IsNaN、Shape、Reshape……)、归约(ReduceSum、ReduceMin、……)、图像转换(Conv、MaxPool、……)、深度神经网络层(RNN、DropOut、……)、激活函数(Relu、Softmax、……)。它涵盖了实现标准和深度机器学习推理功能所需的大多数操作。ONNX 不实现所有现有的机器学习运算符,运算符列表将是无限的。

主要运算符列表由域 ai.onnx 标识。可以定义为一组运算符。此列表中的少数运算符专用于文本,但它们很难满足需求。主要列表还缺少在标准机器学习中非常流行的基于树的模型。这些是另一个域 ai.onnx.ml 的一部分,它包括基于树的模型(TreeEnsemble Regressor,……)、预处理(OneHotEncoder、LabelEncoder,……)、SVM 模型(SVMRegressor,……)、插值器(Imputer)。

ONNX 只定义这两个域。但 onnx 库支持任何自定义域和运算符(参见 可扩展性)。

支持的类型

ONNX 规范针对张量的数值计算进行了优化。张量是多维数组。它由以下部分定义:

  • 一个类型:元素类型,张量中所有元素都相同

  • 一个形状:一个包含所有维度的数组,这个数组可以为空,一个维度可以为 null

  • 一个连续数组:它表示所有值

此定义不包括步幅或基于现有张量定义张量视图的可能性。ONNX 张量是一个没有步幅的密集完整数组。

元素类型

ONNX 最初是为了帮助部署深度学习模型而开发的。这就是为什么最初的规范是为浮点数(32 位)设计的。当前版本支持所有常见类型。字典 l-onnx-types-mapping 给出了 ONNXnumpy 之间的对应关系。

import re
from onnx import TensorProto

reg = re.compile('^[0-9A-Z_]+$')

values = {}
for att in sorted(dir(TensorProto)):
    if att in {'DESCRIPTOR'}:
        continue
    if reg.match(att):
        values[getattr(TensorProto, att)] = att
for i, att in sorted(values.items()):
    si = str(i)
    if len(si) == 1:
        si = " " + si
    print("%s: onnx.TensorProto.%s" % (si, att))
 1: onnx.TensorProto.FLOAT
 2: onnx.TensorProto.UINT8
 3: onnx.TensorProto.INT8
 4: onnx.TensorProto.UINT16
 5: onnx.TensorProto.INT16
 6: onnx.TensorProto.INT32
 7: onnx.TensorProto.INT64
 8: onnx.TensorProto.STRING
 9: onnx.TensorProto.BOOL
10: onnx.TensorProto.FLOAT16
11: onnx.TensorProto.DOUBLE
12: onnx.TensorProto.UINT32
13: onnx.TensorProto.UINT64
14: onnx.TensorProto.COMPLEX64
15: onnx.TensorProto.COMPLEX128
16: onnx.TensorProto.BFLOAT16
17: onnx.TensorProto.FLOAT8E4M3FN
18: onnx.TensorProto.FLOAT8E4M3FNUZ
19: onnx.TensorProto.FLOAT8E5M2
20: onnx.TensorProto.FLOAT8E5M2FNUZ
21: onnx.TensorProto.UINT4
22: onnx.TensorProto.INT4
23: onnx.TensorProto.FLOAT4E2M1
24: onnx.TensorProto.FLOAT8E8M0
25: onnx.TensorProto.UINT2
26: onnx.TensorProto.INT2

ONNX 是强类型化的,其定义不支持隐式转换。ONNX 不允许添加两种不同类型的张量或矩阵,即使其他语言允许。这就是为什么必须在图中插入显式转换。

稀疏张量

稀疏张量对于表示具有许多零系数的数组很有用。ONNX 支持 2D 稀疏张量。类 SparseTensorProto 定义了属性 dimsindices (int64) 和 values

其他类型

除了张量和稀疏张量,ONNX 还通过类型 SequenceProtoMapProto 支持张量序列、张量映射、张量映射序列。它们很少使用。

什么是 opset 版本?

opset 映射到 onnx 包的版本。每次次要版本增加时,它都会递增。每个版本都会带来更新或新的运算符。

import onnx
print(onnx.__version__, " opset=", onnx.defs.onnx_opset_version())
1.21.0  opset= 26

一个 opset 版本也附在每个 ONNX 图上。它定义了图中所有运算符的版本。运算符 Add 在版本 6、7、13 和 14 中更新。如果图的 opset 是 15,则表示运算符 Add 遵循版本 14 的规范。如果图的 opset 是 12,则运算符 Add 遵循版本 7 的规范。图中​​的运算符遵循其低于(或等于)全局图 opset 的最新定义。

一个图可能包含来自多个域的运算符,例如 ai.onnxai.onnx.ml。在这种情况下,图必须为每个域定义一个全局 opset。该规则适用于同一域内的每个运算符。

子图、测试和循环

ONNX 实现了测试和循环。它们都将另一个 ONNX 图作为属性。这些结构通常缓慢且复杂。如果可能,最好避免使用它们。

If

运算符 If 根据条件评估执行两个图中的一个。

If(condition) then
    execute this ONNX graph (`then_branch`)
else
    execute this ONNX graph (`else_branch`)

这两个图可以使用图中已计算的任何结果,并且必须产生完全相同数量的输出。这些输出将是运算符 If 的输出。

../_images/dot_if.png

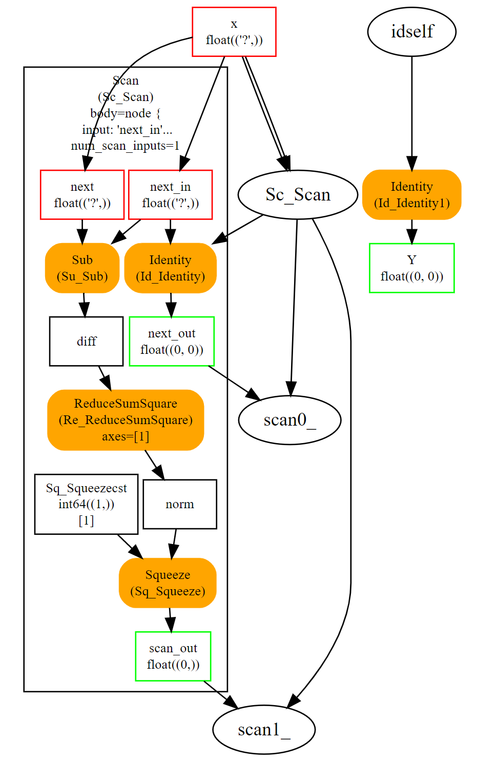
Scan

运算符 Scan 实现了一个固定迭代次数的循环。它遍历输入的行(或任何其他维度),并沿同一轴连接输出。让我们看一个实现成对距离的示例:\(M(i,j) = \lVert X_i - X_j \rVert^2\)

../_images/dot_scan.png

这个循环是高效的,即使它仍然比成对距离的自定义实现慢。它假设输入和输出是张量,并自动将每次迭代的输出连接成单个张量。前面的示例只有一个,但它可以有多个。

循环

运算符 Loop 实现了一个 for 循环和一个 while 循环。它可以执行固定数量的迭代,和/或在条件不再满足时结束。输出以两种不同的方式处理。第一种类似于循环 Scan,输出被连接成张量(沿第一个维度)。这也意味着这些输出必须具有兼容的形状。第二种机制将张量连接成张量序列。

可扩展性

ONNX 定义了一组运算符作为标准:ONNX 运算符。然而,完全有可能在该域或新域下定义自己的运算符。onnxruntime 定义了自定义运算符以提高推理性能。每个节点都有一个类型、一个名称、命名输入和输出以及属性。只要节点在这些约束下描述,就可以将节点添加到任何 ONNX 图中。

成对距离可以用运算符 Scan 实现。然而,一个名为 CDist 的专用运算符被证明显著更快,快到足以付出努力为其实现一个专用运行时。

函数

函数是扩展 ONNX 规范的一种方式。某些模型需要相同的运算符组合。这可以通过创建本身由现有 ONNX 运算符定义的函数来避免。一旦定义,函数行为与其他任何运算符一样。它有输入、输出和属性。

使用函数有两个优点。第一个是代码更短,更容易阅读。第二个是任何 onnxruntime 都可以利用该信息来更快地运行预测。运行时可以为函数提供一个特定的实现,而不依赖于现有运算符的实现。

形状(和类型)推断

知道结果的形状对于执行 ONNX 图不是必需的,但这些信息可以用来使其更快。如果您有以下图:

Add(x, y) -> z
Abs(z) -> w

如果 xy 具有相同的形状,则 zw 也具有相同的形状。知道这一点,可以重用为 z 分配的缓冲区,就地计算绝对值 w。形状推断有助于运行时管理内存,从而提高效率。

ONNX 包在大多数情况下可以为每个标准运算符计算已知输入形状的输出形状。对于官方列表之外的任何自定义运算符,显然无法做到这一点。

工具

netron 对于可视化 ONNX 图非常有用。它是唯一一个不需要编程的工具。第一个截图就是用这个工具制作的。

../_images/linreg1.png

onnx2py.py 从 ONNX 图创建 Python 文件。此脚本可以创建相同的图。用户可以修改它以更改图。

zetane 可以加载 onnx 模型并在模型执行时显示中间结果。